2.3. Rivile GAMA ir Rivile ERP POS integracija
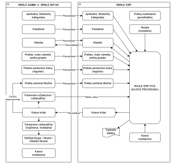
Duomenų tarp GAMA ir ERP POS apsikeitimo schema

Duomenų srautų schemos paaiškinimas:
-
RIVILE GAMA pusėje vedama (formuojama) informacija:
- sąskaitų ryšių/mokesčių lentelės (apskaitos/mokesčių kategorijos);
- prekių/paslaugų normatyvinė informacija, mato vienetai, prekių grupės;
- klientų normatyvinė informacija;
- padalinių normatyvinė informacija;
- prekės reguliari (mažmeninė) pardavimo kaina;
- prekės suminiai likučiai;
- administruojami kasos nustatymai, reikalingi duomenų integracijai vykdyti.
-
Suvesta normatyvinė informacija ir prekių likučiai periodiškai siunčiami į RIVILE ERP (atnaujinama informacija RIVILE ERP pusėje). Informacija siunčiama per RIVILE API V2 programą.
-
RIVILE ERP pusėje vedama (formuojama) informacija:
- vedama akcijų (nuolaidų) informacija: akcijų galiojimo sąlygos, prekių akcinės kainos ar procentinės nuolaidos;
- pridedamos prekių nuotraukos (paveiksliukai);
- administruojami kasos nustatymai;
- dirbama su kasa: vykdomi pardavimai, grąžinimai kasoje;
- kasoje realiu laiku matomi RIVILE GAMA pusėje sukurti pardavimo užsakymai/važtaraščiai, kurie importuojami į kasą apmokėjimui;
- formuojamas pardavimo rezultatas: fiskalinis kasos kvitas;
- spausdinama sąskaita faktūra;
- įtraukiami (kuriami) nauji klientai kasoje.
-
Suformuoti kasos kvitai periodiškai siunčiami į RIVILE GAMA. Informacija siunčiama per RIVILE API V2 programą.
-
RIVILE GAMA pusėje:
- rezervuojami prekių likučiai (konfigūruojama sistemoje);
- perkeliamas kvitas;
- sukuriamas arba koreguojamas (važtaraščio importo į kasą atveju) pardavimo važtaraštis;
- važtaraštis registruojamas. Formuojami įrašai Didžiojoje knygoje, skolose, likučiuose.
Rivile ERP moduliai